ubnt解决方案
查看: 4025|回复: 11

[Cambium E400] Cambium Networks cnPilot E400测评

[复制链接]

932

回帖

4881

积分

853 小时

在线时间

少校

注册时间
2009-4-4
金币
3712 个
威望
7 个
荣誉
6 个
累计签到:4 天
连续签到:1 天
[LV.20]漫游旅程
发表于 2016-2-18 09:38 |显示全部楼层
本帖最后由 samabc 于 2016-2-19 08:07 编辑

年前年后的天气都是冷,还好过年的时候暖和些。新的一年祝各位朋友:身体健康!
收到 Cambium Networks cnPilot E400的时候出了些小差错,怎么都联接不上,联系厂工程搞半天也没成,以为坏了,过一天换了台电脑联上了。由于年关将至,商业性的测试做不了,只在家里做个简单的测试。
不多说废话。接下来上测评给结果。测评主要二部份信号覆盖和传输速度测试。
一、信号覆盖测试

   1、测试环境介绍
自家小房子,三层楼,不是很大。E400放在二楼,增加一台TP-link WDR7500一台做对比。同样放在E400相同的地方。两台设备同时打开进行测试。
   2、一楼信号覆盖测试
      一楼平面图,简单画的,见笑了。
      1F.png 2.4G:
    A点信号测试对比:
    E400 2.4G信号 1FCA.png
TP-WDR7500 2.4G信号
1FTA.png

B点信号测试对比:
E400 2.4G信号:
1FCB.png
TP-WDR7500 2.4G信号:
1FTB.png

C点信号测试对比:
E400 2.4G信号:
1FCC.png
TP-WDR7500 2.4G信号:
1FTC.png

D点信号测试对比:
E400 2.4G信号:
1FCD.png
TP-WDR7500 2.4G信号:
1FTD.png


5G信号:
A点信号测试对比:
E400 5G信号:
1F5GCA.png
TP-WDR7500 2.4G信号:
1F5GTA.png

B点信号测试对比:
E400 5G信号:
1F5GCB.png
TP-WDR4500 5G信号:
1F5GTB.png

C点信号测试对比:
E400 5G信号:
1F5GCC.png
TP-WDR 5G信号:
1F5GTC.png



好想睡懒觉。。。。

932

回帖

4881

积分

853 小时

在线时间

少校

注册时间
2009-4-4
金币
3712 个
威望
7 个
荣誉
6 个
累计签到:4 天
连续签到:1 天
[LV.20]漫游旅程
发表于 2016-2-18 09:38 |显示全部楼层
本帖最后由 samabc 于 2016-2-18 10:18 编辑

接上面D点信号测试对比:
E400 5G信号:

TP-WDR7500 5G信号:
1F5GTD.png

二楼信号覆盖
2F.png
2.4G信号对比:
A点信号测试对比:
E400 2.4G信号:
2FCAB.png
TP-WDR7500 2.4G信号:
2FTA.png

B点信号测试对比:
E400 2.4G信号:
2FCB.png
TP-WDR7500 2.4G信号:
2FTB.png

C点信号测试对比:
E400 2.4G信号:
2FCCA.png

TP-WDR7500 2.4G信号:
2FTC.png

A点信号测试对比:
E400 5G信号:
2F5GCA.png
TP-WDR7500 5G信号:
2F5GTA.png

B点信号测试对比:
E400 5G信号:
2F5GCB.png
TP-WDR7500 5G信号:
2F5GTB.png

C点信号测试对比:
E400 5G信号:
2F5GCC.png
TP-WDR7500 5G信号:
2F5GTC.png

好想睡懒觉。。。。
回复

使用道具 举报

932

回帖

4881

积分

853 小时

在线时间

少校

注册时间
2009-4-4
金币
3712 个
威望
7 个
荣誉
6 个
累计签到:4 天
连续签到:1 天
[LV.20]漫游旅程
发表于 2016-2-18 09:39 |显示全部楼层
本帖最后由 samabc 于 2016-2-18 10:32 编辑

三楼信号覆盖 3F.png 2.4G信号对比:
A点信号测试对比:
E400 2.4G信号:
3FCA.png
TP-WDR7500 2.4G信号:
3FTA.png


B点信号测试对比:
E400 2.4G信号:
3FCB.png
TP-WDR7500 2.4G信号:
3FTB.png


C点信号测试对比:
E400 2.4G信号:
3FCCB.png
TP-WDR7500 2.4G信号:
3FTC.png


D点信号测试对比:
E400 2.4G信号:
3FCD.png
TP-WDR7500 2.4G信号:
3FTD.png


E点信号测试对比:
E400 2.4G信号:
3FCE.png
TP-WDR7500 2.4G信号:
3FTE.png


A点信号测试对比:
E400 5G信号:
3F5GCA.png
TP-WDR7500 5G信号:
3F5GTA.png

B点信号测试对比:
E400 5G信号:
3F5GCB.png
TP-WDR7500 5G信号:
3F5GTB.png


C点信号测试对比:
E400 5G信号:
3F5GCC.png
TP-WDR7500 5G信号:



D点信号测试对比:
E400 5G信号:

TP-WDR7500 5G信号:




3F5GTD.png
好想睡懒觉。。。。
回复

使用道具 举报

932

回帖

4881

积分

853 小时

在线时间

少校

注册时间
2009-4-4
金币
3712 个
威望
7 个
荣誉
6 个
累计签到:4 天
连续签到:1 天
[LV.20]漫游旅程
发表于 2016-2-18 09:39 |显示全部楼层
本帖最后由 samabc 于 2016-2-18 10:42 编辑

从各层的各个点的2.4G和5G信号来看,E400大功率还是比较有优势的,但2.4G和5G对比,2.4G的信号覆盖明显要好于5G的信号覆盖。有个问题是,我手上这台设备的信号的稳定性不是很好,会时好时坏,连接速度也是时快时慢。看图:

同一个地方的情况:
2FCAA.png

2FCAB.png

同一个地方的情况:
3FCCA.png

3FCCB.png

不知道为什么,有可能是固件的问题。

好想睡懒觉。。。。
回复

使用道具 举报

932

回帖

4881

积分

853 小时

在线时间

少校

注册时间
2009-4-4
金币
3712 个
威望
7 个
荣誉
6 个
累计签到:4 天
连续签到:1 天
[LV.20]漫游旅程
发表于 2016-2-18 09:39 |显示全部楼层
本帖最后由 samabc 于 2016-2-18 11:00 编辑

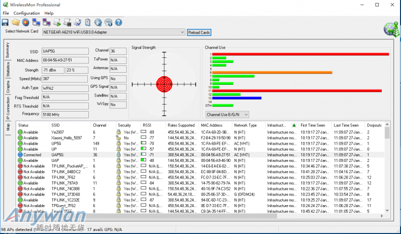
接下来是通过Speetest的上网速度测试。。。。用的是Netgear A6210的AC无线网卡。
2.4G的:
E400:
SPCCAA.png

SPCCB.png

SPCCC.png
TP-WDR7500
SPTPA.png

SPTPB.png

SPTPTC.png

5G的:
E400:
SPCC5GA.png

SPCC5GB.png

SPCC5GC.png

TP-WDR7500:

SPTP5GA.png

SPTP5GB.png

SPTP5GC.png

我的宽带是100M的电信光纤。4~5Mbps上传,下载是100Mbps,从上面可以看出E400不能跑满我的网速,而TP-WDR7500可以,这应该跟硬件没多大的关系,应该是固件优化的问题,看来Cambium Networks 还是要在软件上多下功夫。

2.4G20.png

看上图。2.4G只有20的信道,没有40的信道,那表时在2.4G的情况下只能最高是150Mbps的连接速度,达不到300Mbps的连接速度。

2.4G连接速度:
E400:
CC link Speed A.png
TP-WDR7500:
TP Link Speed 2.4G.png

而且在5G下的连接速度也不是很高。
E400:
CC link Speed 5G.png
TP-WDR7500:
TP Link Speed 5G.png
好想睡懒觉。。。。
回复

使用道具 举报

932

回帖

4881

积分

853 小时

在线时间

少校

注册时间
2009-4-4
金币
3712 个
威望
7 个
荣誉
6 个
累计签到:4 天
连续签到:1 天
[LV.20]漫游旅程
发表于 2016-2-18 09:40 |显示全部楼层
本帖最后由 samabc 于 2016-2-18 11:17 编辑

现在我们来看看在实际使用中文件复制的传输速度,复制WIN10的ISO影像。文件大小:4.1G,一台台式机,一台笔记本,台式机用网线连接,笔记本使用Netgear A6210 AC无线网卡,台式机和E400、TP-WDR7500都是接到千兆交换机上。保证以最大速度测试。
先看2.4G的:

E400:
CC link Speed A.png

CC Copy 2.4G Speed.png

TP——WDR7500:
TP Link Speed 2.4G.png

TP COPY Speed 2.4G.png

再看看5G
E400:
CC link Speed 5G.png

CC Copy 5G Speed.png

TP-WDR7500:

TP Link Speed 5G.png

TP COPY Speed 5G.png
可以看出在实际使用上E400还有很大的改进工作需要做。。个人认为现在手上的还不是真正的成品。还达不到预期的效果。。。


好想睡懒觉。。。。
回复

使用道具 举报

932

回帖

4881

积分

853 小时

在线时间

少校

注册时间
2009-4-4
金币
3712 个
威望
7 个
荣誉
6 个
累计签到:4 天
连续签到:1 天
[LV.20]漫游旅程
发表于 2016-2-18 10:43 |显示全部楼层
本帖最后由 samabc 于 2016-2-18 11:27 编辑

占楼待用。
未完,待续。。。。。
好想睡懒觉。。。。
回复

使用道具 举报

932

回帖

4881

积分

853 小时

在线时间

少校

注册时间
2009-4-4
金币
3712 个
威望
7 个
荣誉
6 个
累计签到:4 天
连续签到:1 天
[LV.20]漫游旅程
发表于 2016-2-18 10:43 |显示全部楼层
本帖最后由 samabc 于 2016-2-18 11:26 编辑

占楼待用。
欢迎吐嘈!!!
好想睡懒觉。。。。
回复

使用道具 举报

328

回帖

1128

积分

342 小时

在线时间

上尉

注册时间
2013-7-23
金币
725 个
威望
0 个
荣誉
0 个
累计签到:25 天
连续签到:0 天
[LV.50]初入江湖
发表于 2016-2-18 11:08 |显示全部楼层
罗里吧嗦的,认真看了不到5张图,鉴定结果为炫富!
开心!
回复

使用道具 举报

2166

回帖

8225

积分

1564 小时

在线时间

中校

灌水天才太平绅士

注册时间
2013-8-26
金币
5853 个
威望
2 个
荣誉
1 个
累计签到:656 天
连续签到:0 天
[LV.730]常住居民
发表于 2016-2-18 12:37 |显示全部楼层
我帮大家总结一下,楼主家厨房真大
好久没签到啊
回复

使用道具 举报

266

回帖

1865

积分

1592 小时

在线时间

上尉

注册时间
2012-2-20
金币
1404 个
威望
4 个
荣誉
0 个
累计签到:7 天
连续签到:0 天
[LV.20]漫游旅程
发表于 2016-2-18 23:07 |显示全部楼层
固件为了优化连接数量速率做限制了,实际5Ghz局域网吞吐是可以达到400Mbps的。 E400接收.jpg
看来毕竟是专业ap不太适合家用的,尤其是对局域网共享要求高的。
路由器废了
回复

使用道具 举报

932

回帖

4881

积分

853 小时

在线时间

少校

注册时间
2009-4-4
金币
3712 个
威望
7 个
荣誉
6 个
累计签到:4 天
连续签到:1 天
[LV.20]漫游旅程
发表于 2016-2-19 08:11 |显示全部楼层
rimkie 发表于 2016-2-18 23:07
固件为了优化连接数量速率做限制了,实际5Ghz局域网吞吐是可以达到400Mbps的。
看来毕竟是专业ap不太适合 ...

可能是吧。
好想睡懒觉。。。。
回复

使用道具 举报

您需要登录后才可以回帖 登录 | 注册 微信登录

本版积分规则

Archiver | 手机版 | 无线门户 ( 粤ICP备11076993号|粤公网安备44010602008359号 ) |网站地图

GMT+8, 2026-2-3 14:13

返回顶部 返回列表